
(点击上方公众号,可快速关注)
DBeaver 是一个基于 Java 开发,免费开源的通用数据库管理和开发工具,使用非常友好的 ASL 协议。可以通过官方网站或者 Github 进行下载。
由于 DBeaver 基于 Java 开发,可以运行在各种操作系统上,包括:Windows、Linux、macOS 等。DBeaver 采用 Eclipse 框架开发,支持插件扩展,并且提供了许多数据库管理工具:ER 图、数据导入/导出、数据库比较、模拟数据生成等。
DBeaver 通过 JDBC 连接到数据库,可以支持几乎所有的数据库产品,包括:MySQL、PostgreSQL、MariaDB、SQLite、Oracle、Db2、SQL Server、Sybase、MS Access、Teradata、Firebird、Derby 等等。商业版本更是可以支持各种 NoSQL 和大数据平台:MongoDB、InfluxDB、Apache Cassandra、Redis、Apache Hive 等。
DBeaver 社区版可以通过官方网站或者 Github 进行下载。两者都为不同的操作系统提供了安装包或者解压版,可以选择是否需要同时安装 JRE。另外,官方网站还提供了 DBeaver 的 Eclipse 插件,可以在 Eclipse 中进行集成。
DBeaver 支持中文,安装过程非常简单,不多说,唯一需要注意的是 DBeaver 的运行依赖于 JRE。不出意外,安装完成后运行安装目录下的 dbeaver.exe 可以看到以下界面(Windows 10):
这个界面其实是新建数据库连接,我们可以看到它支持的各种数据平台;先点击“取消”按钮,进入主窗口界面。
此时,它会提示我们是否建立一个示例数据库。
如果点击“是(Y)”,它会创建一个默认的 SQLite 示例数据库。下图是它的主窗口界面。
DBeaver 和我们常用的软件类似,最上面是菜单项和快捷工具,左侧是已经建立的数据库连接和项目信息,右侧是主要的工作区域。
打开 DBeaver 之后,首先要做的就是创建数据库连接。可以通过菜单“数据库” -> “新建连接”打开新建连接向导窗口,也就是我们初次运行 DBeaver 时弹出的窗口。
我们以 PostgreSQL 为例,新建一个数据库连接。选择 PostgreSQL 图标,点击“下一步(N)”。
然后是设置数据库的连接信息:主机、端口、数据库、用户、密码。“Advanced settings”高级设置选项可以配置 SSH、SSL 以及代理等,也可以为连接指定自己的名称和连接类型(开发、测试、生产)。
点击最下面的“测试链接(T)”可以测试连接配置的正确性。初次创建某种数据库的连接时,会提示下载相应的 JDBC 驱动。
它已经为我们查找到了相应的驱动,只需要点击“下载”即可,非常方便。下载完成后,如果连接信息正确,可以看到连接成功的提示。
确认后完成连接配置即可。左侧的数据库导航中会增加一个新的数据库连接。
由于某些数据库(例如 Oracle、Db2)的 JDBC 驱动需要登录后才能下载,因此可以使用手动的方式进行配置。选择菜单“数据库” -> “驱动管理器”。
选择 Oracle ,点击“编辑(E)…”按钮。
通过界面提示的网址,手动下载 Oracle 数据库的 JDBC 驱动文件,例如 ojdbc8.jar。然后点击“添加文件(F)”按钮,选择并添加该文件。
下次建立 Oracle 数据库连接时即可使用该驱动。
新建连接之后,就可以通过这些连接访问相应的数据库,查看和编辑数据库中的对象,执行 SQL 语句,完成各种管理和开发工作。
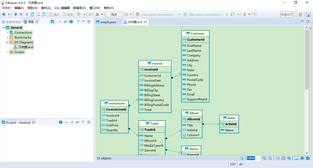
最后介绍一下如何生成数据库对象的 ER 图。点击窗口左侧“数据库导航”旁边的“项目”视图。
其中有个“ER Diagrams”,就是实体关系图。右击该选项,点击“创建新的 ER 图”。
输入一个名称并选择数据库连接和需要展示的对象,然后点击“完成”,即可生成相应的 ER 图。
ER 图可以进行排版和显示设置,也支持打印为图片。DBeaver 目前还不支持自己创建 ER 图,只能从现有的数据库中生成。
对于图形工具,很多功能我们都可以自己去使用体会;当然,DBeaver 也提供了用户指南,自行参考。
扩展链接:
官方网站:https://dbeaver.io
GitHub:https://github.com/dbeaver/dbeaver
用户指南:https://github.com/dbeaver/dbeaver/wiki
作者:不剪发的Tony老师
来源:http://suo.im/5OBiUi
推荐程序员必备微信号
▼
progrmer0001
收外国男骗中国妹子的炮?天朝竟有这样一帮「女权组织」 2018-03-19 INSIGHT视界 From 酷玩实验室 微信号:coollabs 其实我读书的时候 也曾经想过做一个女权主义者 但是后来发生了一些事情 让我选择了放弃 简单来说是这么一个事情:我发现 女权对于一些中国人来说是信仰 但是对另一些中国人来说是生意 所谓的“伪女权”“女权癌” 大概就是这么回事 尽管早就有这样的思想准备 但让我没想到的是 这两天,知乎上曝光了一件大事 还是让我三观震碎 我没想到,这些“伪女权” 竟然已经形成了黑色产业链 让人细思恐极—— 国内竟然有一群人 打着“女权主义”的名号 从事着组织卖淫的事情 在中国女生不知情的情况下 把她们卖给外国男人!事情是这样的:根据知乎用户伊利丹·怒风的爆料 他在知乎和一个伪女权主义者 吵了起来 一开始,他可能以为这只是一个 脑子比较轴的伪女权主义者 所以两人就吵了一通 本来,他以为就是撕个逼而已 没想到的是 这个伪女权主义者 可不是什么好惹的主 这个自称为“玛丽女王”的人 竟然在半个月中 持续不断地骚扰他 而最夸张的是 玛丽女王声称 自己有能力 让伊利丹的QQ号 在5天之内被封掉 到这里为止 伊利丹一直以为 他不过是碰到了一个杠精 但是万万没想到 5天之后 他的QQ号竟然真的被永久封禁了!说真的,这就有点吓人了 这个不起眼的玛丽女王 竟然还能操控别人的QQ账号被封?难不成,她真的背后有人?伊利丹这才意识到 自己好像惹到了一个组织 他去扒了扒这个玛丽女王的QQ空间 这才发现 自己简直捅出一个马蜂窝:这个人平时干的 竟然是把中国女生 卖给外国男人的皮肉生意!真的,我本来以为 我是一个见过不少套路的人 但没想到 这一套操作 真的是惊为天人 简单来说是这样的 首先,玛丽女王自称是“女权主义者” 但是实际上她的言论 宣传的却是 中国男人配不上中国女人 她甚至恶意辱骂中国男人 恨不得中国男人全部死光 连自己的爸爸都不放过 但是,这么做对她有什么好处呢?很简单 骂完中国男人以后 接下来她就说—— 既然中国男人这么差劲 那就找外国男人吧!于是,她就经常发布外国男人的介绍 看起来是一个热心的媒婆 还在各种QQ和微信群里 散播此类信息 但是看到这里 我们不难发现有点问题 看看其中这些不堪入目的措辞 这并不是普通的介绍男友啊!这简直是在拉皮条啊!果然,伊利丹发现 玛丽女王真的在 拉皮条的过程中 收外国男人的钱!下面是聊天记录实锤:而且,请注意—— 在这个过程中 她会收外国男人的钱 但是钱不给中国女生 却落到了她自己的腰包 于是一个诡异的情况出现了:中国妹子 并不知道收钱这回事 还以为是正常交友 而外国男人 却都交了钱 很可能认为自己是在买春!额,也就是说 在中国女孩不知情的情况下 她们被“卖”给了外国男人 而好处费 却全都进了玛丽女王的腰包... 我真的是没见过这种操作 这说轻了是骗炮 说重了,已经可以算是卖淫了吧?我想请熟悉刑法的朋友们看看 这个玛丽女王 至少应该算是个 介绍组织卖淫罪吧?而且,从伊利丹曝光的资料看来 这个组织规模不小 玛丽女王甚至把外国男生的信息 建了一个完整的表格 有详细的个人资料、照片 可以说 是一条非常完整的产业链 那如果按照这样操作 外国男人都是来嫖的 中国女生却不知道 还以为是要跟他们谈恋爱 那双方难道不会穿帮吗?恩,在这方面 玛丽女王早有对策 根据知乎一位 从事过这个产业的匿名用户提供的信息 针对这种情况 玛丽女王们 还会手把手地教外国男人 怎么快速摆脱女生的纠缠 怎么调教中国女生 怎么让女生觉得自己很可爱 可以说 各种套路一应俱全 甚至还可以开发票!看到这里 她们背后的产业就非常清楚了 这个玛丽女王 她根本就不是什么女权主义者 而是打着女权主义的口号 贩卖中国女生的人贩子 一方面 她们通过辱骂中国男人 吸引对外国男人感兴趣的中国女生 另一方面 她们向外国男人收钱 然后把中国女生卖给他们!图片来源:知乎@渭水徐工 而可怜的中国妹子们 还以为自己是在 追求男女平权 其实,不过是沦为了 这些老鸨的赚钱工具 伊利丹把这整个事情 写出来以后 在知乎、微博引起了巨大的关注 关于其中提到的 伊利丹的QQ被永久封禁的问题 腾讯经过核查 目前也有了结果:经调查,是玛丽女王利用伪造证据 恶意举报了伊利丹的QQ号 目前,腾讯已经将伊利丹的QQ解封 同时封禁了玛丽女王等人的 两个QQ账号 警方也就此事立案侦查了 相信很快就会有结果 这个事情算是告一段落了 但是在我看来 却有一件事让我无法释怀:为什么“女权主义”竟然会和 辱骂中国男性等同起来?为什么“和外国男人交友” 竟然还能演变成 一个免费的陪睡组织?我想,这个玛丽女王 也许只是一个 发现了恶性赚钱模式的生意人 但是在这背后隐藏的 其实是一个很深的问题:为什么有不少中国女人 越来越看不上中国男人 甚至觉得嫁给外国男人 是一种时尚?这里面的原因可能非常复杂 我这里先提供一个思路 供大家讨论:我发现 现在中国很多大型的女权组织 背后都有着西方势力的影子 她们打着女权的名号 为自己谋取暴利 为西方国家从事破坏活动 而那些真正为女性平权而奔走的人 却得不到应有的帮助 我之所以这样说 并不是信口开河 而是有充足的证据 有一个非常有名的民间女权组织 叫做“女权之声” 它一再声称 自己只是一个自发的民间组织 致力于促进男女平等的 它所有的微博账号、微信账号 全部都是由一个 叫做妇女传媒监测网络的创办的 而这个妇女传媒监测网络 有这么多媒体产品 那它的钱都是哪里来的呢?从她们介绍的合作组织里 我们可以清楚地找到 她们的资助者—— 竟然有西方的福特基金会 有人也许会问 收了西方的钱怎么了?中国的组织不能收西方的钱吗?然而,她们不只是收了西方的钱而已 女权之声组织里 有一个人叫做郑楚然 她除了女权运动之外 没有任何其他工作 表面上,是一个全职的女权工作者 在2015年的时候 她还因为寻衅滋事 被警察拘留过30多天 甚至在她被拘留的时候 希拉里还借题发挥 指责中国侵犯人权、压制民主 一个中国的小小民间组织的首领 在互联网上的粉丝还没有我多 竟然能得到希拉里这个级别的关注?我真的是惊掉了下巴 这样看来 我离希拉里也不是很远了??而不止是希拉里 这样一个明明思想上毫无建树的人 却被西方媒体BBC评为了 全球百大思想家 图:郑楚然在王宝强事件中发表的言论 除此以外 更让人匪夷所思的 是她们平时就喜欢攻击政府 甚至于,她们还会试图分裂我们国家 比如,女权之声这个组织里 著名的女权斗士洪理达 就曾经转发著名的港独媒体 Hong Kong Free Press的言论 甚至曾公开发表过 支持藏独、港独、台独的言论 她也经常和郑楚然混在一起 我很想不通 如果她们真的只是单纯的女权主义者 为何要发表分裂国家的言论?为何要支持藏独、港独、台独?我只能说,这大概就叫 拿人家的手短,吃人家的嘴软吧 以前,我在接触中国的女权组织时 我就觉得很奇怪 她们都喜欢声称 自己是不盈利的非政府组织 但是她们无论是宣传 还是组织各类活动 都需要大量的钱 如果她们真的不盈利 那这些钱都是哪里来的呢?而这些外国的金主 他们也更加不可能是什么慈善组织 大发善心来给中国人投钱 每一分投出去的钱 一定都是要有回报的 那么,他们的回报是什么呢?他们给中国的“女权组织”投钱 能得到什么利益呢?联想到中国网络上 如火如荼的对中国男人的讨伐 我只能说,细思恐极 我绝不是危言耸听 因为我们就看不远的邻国日本 近些年来日本对于西方的崇拜 可谓深入骨髓 已经到了崇洋媚外的程度 而这其中 当然也包括对白人男性的崇拜 甚至在2016年一个瑞士白人 发了一个视频,赤裸裸的说 “在东京,只要你是白人, 做什么都可以” 视频里面他在日本便利店 随意的亲吻不认识的收银员女孩 在酒吧把不认识的日本女孩 按向自己的裤裆 而日本女孩回应的却是谄媚的笑容 我想,并不会有那么多中国人 真正被西方伪女权主义控制 但是,我们要警惕的是 别在你自己都没有察觉的时候 被别有用心的人洗了脑 更有甚者 别在你自己都不知道的情况下 被别人卖给了外国男人 还去帮他数钱 本文系授权发布,From 酷玩实验室,微信号:coollabs,欢迎分享到朋友圈,未经许可不得转载,INSIGHT视界 诚意推荐 Forwarded from Official Account 酷玩实验室 酷玩实验室 Learn More Scan QR Code via WeChat to follow Official Account 采集文章采集样式近似文章查看封面